Infrastructure Options
Cube Cloud provides four infrastructure options to host your Cube deployments:
- Shared infrastructure - your deployments are sharing compute resources and network with other customers. Data in-motion and data at-rest are both on the Cube Cloud side.
- Dedicated infrastructure - your deployments reside in a dedicated VPC inside a Cube Cloud account and do not share resources with anyone else. Data in-motion and data at-rest are both on the Cube Cloud side.
- Dedicated infrastructure with CSPS - same as dedicated infrastructure, but data at-rest is stored in a customer-supplied object store.
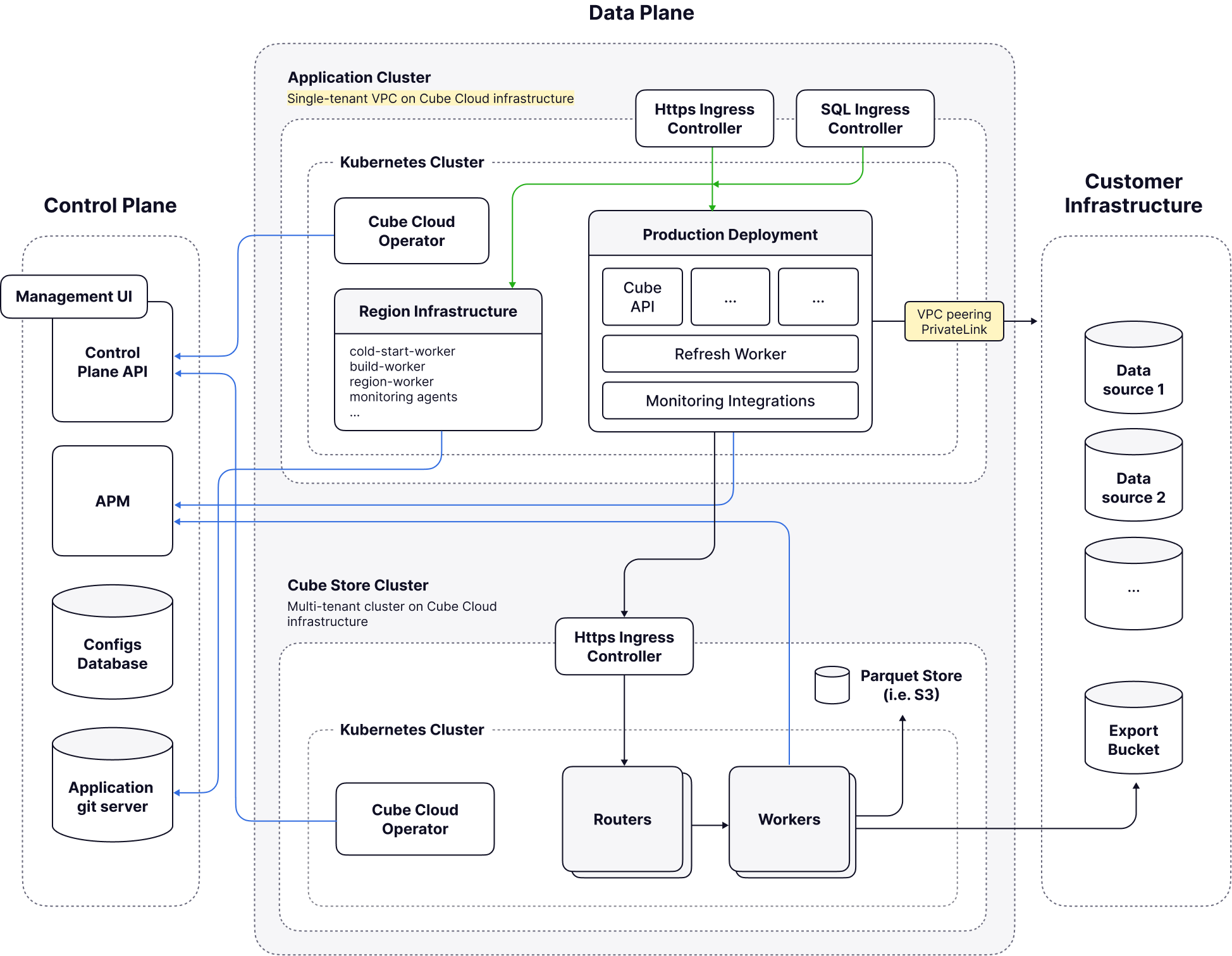
- Bring Your Own Cloud (BYOC) - Cube Cloud data plane is fully hosted in your cloud account.
Shared infrastructure
This is the most common deployment option that is the easiest to get started with. In this scenario, everything is deployed on the Cube Cloud infrastructure in one of our shared VPCs. Cube Cloud Control Plane takes care of creating, scaling, and monitoring your Cube Deployments, as well as managing Cube Store and persisting pre-aggregated data. This option requires the least effort to set up.
Available on all plans .
Please note that some Enterprise features, such as VPC peering or PrivateLink are not available on the shared infrastructure. There’s also a possibility of resource contention (“noisy neighbor”) problem.
Dedicated infrastructure
It is similar to the previous option, but each customer gets a Dedicated VPC within one of Cube Cloud’s own cloud accounts that hosts only that customer’s deployments. This option is great for most of the typical Enterprise use-cases as it provides a higher level of performance, as well as additional security and isolation.
Available on Enterprise and above plans .
Dedicated infrastructure with CSPS
Cube Cloud offers a customer-supplied pre-aggregation storage (CSPS) that allows moving all data at rest to the customer infrastructure. In this scenario, all Cube components reside on the Cube Cloud side. However, Cube Store uses a customer-provided object store for reading and persisting pre-aggregated data. This provides additional peace of mind when processing highly critical business or personal information.
Available on the Enterprise Premier plan .
BYOC
With Bring Your Own Cloud (BYOC) all the components interacting with private data are deployed on the customer infrastructure on a platform of choice (AWS/Azure/GCP) and managed by the Cube Cloud Control Plane via the Cube Cloud Operator.
Available on the Enterprise Premier plan .
Understanding “Cube Cloud Region”
Throughout Cube documentation and when interacting with Cube staff, you may encounter the term “Cube Cloud Region” or simply “Region”. Understanding this term is crucial for properly configuring and managing your Cube deployments.
What is a Cube Cloud Region?
A Cube Cloud Region refers to a specific cloud infrastructure instance used to host your Cube deployments. While it includes a geographical location component, it encompasses much more than just a physical data center location.
Each Cube Cloud Region is identified by a unique identifier that contains several components:
- Cloud provider (AWS, GCP, or Azure)
- Geographical region (e.g., us-east-1, eu-west-1)
- Infrastructure type (shared, dedicated, or BYOC)
- Tenant identifier (for dedicated infrastructure)
- Environment (e.g., prod, staging)
For example, a region identifier might look like:
aws-us-east-1-sharedfor shared infrastructure in AWS US Eastaws-us-east-1-t-12345-prodfor dedicated infrastructure with tenant ID 12345gcp-europe-west1-t-12345-byocfor a BYOC deployment in GCP Europe
Each region also has a human-readable display name that’s visible in the Cube Cloud UI. For dedicated infrastructure regions, these display names typically include the customer name and/or environment name (e.g., “Acme Corp Production (N. Virginia)” or “Acme Corp Staging (Iowa)”) to help distinguish between different infrastructure instances.
Not to be confused with…
The term “Cube Cloud Region” should not be confused with:
- Cloud provider regions alone (like AWS
us-east-1) - A Cube Cloud Region includes but is not limited to the underlying cloud provider region - Geographical regions - While geography is a component, the Cube Cloud Region encompasses infrastructure type and tenant isolation as well
- Availability zones - These are subdivisions within cloud provider regions and are handled transparently by Cube Cloud
Why this matters
Understanding your Cube Cloud Region is important for:
- API endpoints: Your deployment’s API endpoints include the region identifier (e.g.,
<deployment-id>.<region>.cubecloudapp.dev) - Network configuration: When setting up VPC peering, PrivateLink, or custom domains, you’ll need the exact region identifier
- Support requests: Providing the correct region identifier helps Cube support team quickly locate and assist with your deployment
- Infrastructure planning: Different region types offer different capabilities (e.g., PrivateLink is only available in dedicated and BYOC regions)
Finding your region identifier
You can find your Cube Cloud Region identifier in:
- The Cube Cloud UI deployment settings
- API endpoint URLs provided in the deployment overview
- Communication from Cube Cloud support when your infrastructure is provisioned
When in doubt, contact Cube Cloud support with your deployment ID, and they can provide the exact region identifier for your infrastructure.
Was this page useful?